Регуляторы технологические ТРИД РТУ124
Приборы серии ТРИД РТУ предназначены для регулирования температуры либо другого технологического параметра.
Цена: по запросу
Приборы могут быть интегрированы в системы мониторинга, сбора и обработки данных, предназначены для использования в системах автоматизации и контроля технологических процессов в химической,нефтехимической, металлургической, пищевой и прочих отраслях промышленности, в коммунальном и сельском хозяйстве. Также приборы ТРИД РТУ используются в электропечах, термопластавтоматах, литейных машинах, сушильных, коптильных, хлебопекарных и кулинарных печах, холодильных установках, в химическом и нефтехимическом оборудовании.
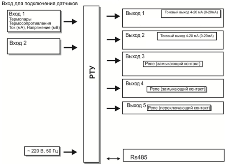
- УНИВЕРСАЛЬНЫЕ ВХОДЫ для подключения любых распространенных типов датчиков;
- ПИД-регулирование, ДВУХПОЗИЦИОННОЕ регулирование, СИГНАЛИЗАЦИЯ;
- СЪЕМНАЯ КЛЕММНАЯ КОЛОДКА обеспечивает удобство подключения датчиков;
- ПОДКЛЮЧЕНИЕ К ПК через интерфейс RS485, протокол обмена данных Modbus RTU/ASCII;
- Двухстрочный цифровой ДИСПЛЕЙ одновременно отображает фактическое и заданное
- значение измеряемого параметра;
- ТАЙМЕР для работы в ручном или автоматическом режиме;
- Управляющий ДИСКРЕТНЫЙ ВХОД.
ОСНОВНЫЕ РЕЖИМЫ РАБОТЫ
- контроль превышения измеряемой величины над заданным предельным значением;
- контроль снижения измеряемой величины ниже заданного предельного значения;
- контроль выхода измеряемой величины за пределы заданного диапазона.
ФУНКЦИОНАЛЬНЫЕ ВОЗМОЖНОСТИ
- Цифровая фильтрация входного сигнала для уменьшения влияния помех;
- Линейное масштабирование входной величины для возможности использования датчиков различного типа;
- Контроль обрыва датчиков температуры, контроль короткого замыкания термосопротивления;
- Ограничение доступа к параметрам настройки;
- Двухстрочный цифровой дисплей позволяет одновременно видеть фактическое и заданное значение, а так же делает настройку прибора и работу оператора более простой и удобной;
- Интерфейс RS485, реализация протоколов Modbus RTU/ASCII (по выбору пользователя) для возможности подключения к компьютеру или интеграции в существующие системы автоматизации предприятий;
- Заданные пользователем настройки прибора сохраняются в энергозависимой памяти прибора.
Технические характеристики
| Номинальное напряжение питания | ~220 В, 50 Гц |
| Допустимое напряжение питания | от 187 до 242 В |
| Потребляемая мощность, не более | 10 Вт |
| Класс точности | 0,25 |
| Диапазон измеряемых температур | от минус 270 до +2500 °С |
| Компенсация температуры холодных спаев |
автоматическая/ ручной режим |
| Компенсация сопротивления проводов при использовании термосопротивлений |
по двухпроводной/ трехпроводной схеме |
| Разрешение по температуре | 0,1 или 1 °С |
| Интерфейс для связи с компьютером |
RS485 |
| Рабочий диапазон температур | от минус 20 до +50 °С |
| Относительная влажность воздуха | 5…90 %, без конденсации влаги |
| Время опроса, с (на канал) | 0,25-0,5 |
| Степень пылевлагозащищенности | IP54 |
| Материал корпуса | металл (дюраль) |
| Тип монтажа | щитовой |
| Габаритные размеры | 96х96х110 мм |
| Номер в Госреестре СИ | RU.C.34.004.A №42083 |
Функциональная схема
Схема подключения
Купить регуляторы технологические в Перми можно в компании БРИКО Автоматик.
| Бренд |
|---|


